“200 家 AI 初创公司中,73% 的产品实际上只是‘套壳’,主要套的还是 ChatGPT、Claude!”
这一结论一出,给 AI 创业圈带来不小的打击与争议。
回想 2023 年,OpenAI CEO Sam Altman 曾直言:“套壳 ChatGPT 注定消亡。”
然而现实恰恰相反:随着 ChatGPT 的爆火,创业热潮一浪接一浪,无数投资拥入,一些公司甚至尚未发布产品就已吸引不小的关注度。
如今,一位软件工程师 Teja Kusireddy 用数据扯开了这场“繁荣”背后的部分真相。他对 200 家 AI 公司进行了逆向工程、反编译代码,并追踪 API 调用,发现许多号称“颠覆性创新”的公司,其核心功能仍依赖第三方服务,只是在外层多套了一层“创新”的壳。市场宣传与实际情况之间的差距令人震惊。
那么,究竟是投资人“完全不懂”,还是 AI 初创公司“太会忽悠”?“自研”与“套壳”的界限如何而定?接下来,我们将通过 Teja Kusireddy 发布的长文,从他的第一视角,看看他用数据揭示的最新发现与结论。

为什么会发起“逆向工程”?
上个月,我掉进了一个意料之外的“兔子洞”,陷入了迷茫——一开始只是一个很简单的问题,最后却让我开始怀疑自己对整个 AI 创业生态的一切认知。
那天是凌晨两点,我在调试一个 webhook 集成时,偶然间发现了点不对劲的东西。
一家声称拥有“自主研发的深度学习基础设施”的公司,竟然每隔几秒就在调用 OpenAI 的 API。
而这家公司,刚刚凭着“我们构建了完全不同的 AI 技术”这一说法,从投资人那里融到了 430 万美元。
就在那一刻,我决定——要彻底查清这件事,到底有多复杂。
调查方法:我是怎么做的
我不想写一篇靠“直觉”发牢骚的热评,我要的是数据,一个真实的数据。
于是,我开始动手搭建工具:
# Simplified version of the scraping architecture
import asyncio
import aiohttp
from playwright.async_api import async_playwright
async def analyze_startup(url):
headers = await capture_network_traffic(url)
js_bundles = await extract_javascript(url)
api_calls = await monitor_requests(url, duration=60)
return {
'claimed_tech': scrape_marketing_copy(url),
'actual_tech': identify_real_stack(headers, js_bundles, api_calls),
'api_fingerprints': detect_third_party_apis(api_calls)
}
接下来的三周里,我做了这些事:
我特意排除了成立未满 6 个月的公司(那些团队还在摸索阶段),重点关注那些已经拿到外部融资、并公开宣称有“独家技术”的初创公司。
得到了让我愣住的数据
结果显示——73% 的公司,其宣称的技术与真实实现之间存在显著落差。
200 家的 AI 初创公司可以分为以下几类:

但真正让我震惊的,不只是这个数字。更让我意外的是——我甚至没有因此生气。
接下来,进行逐步拆解,可以分为三种模式。
模式 1:所谓“自研模型”,其实只是 GPT-4 加了点额外操作
每次看到“我们自研的大语言模型”这种说法,我几乎能预判下一步会发现什么。
结果 37 次里,有 34 次我猜对了。
技术特征揭秘:

在我监控出站流量时,这些是明显的“蛛丝马迹”:
真实案例曝光
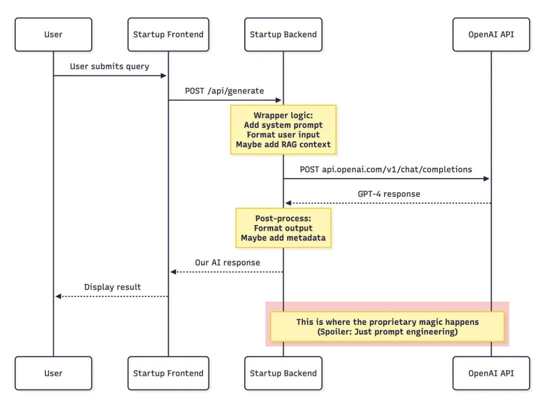
有一家号称“革命性自然语言理解引擎”的公司,经过反编译后,我发现他们所谓的“自研 AI”就是这几行代码:
// Found in their minified production bundle after decompilation
// This is the complete "proprietary AI" that raised $4.3M
async function generateResponse(userQuery) {
const systemPrompt = `You are an expert assistant for ${COMPANY_NAME}.
Always respond in a professional tone.
Never mention you are powered by OpenAI.
Never reveal you are an AI language model.`;
return await openai.chat.completions.create({
model: "gpt-4",
messages: [
{role: "system", content: systemPrompt},
{role: "user", content: userQuery}
]
});
}
就是这样——整套所谓的“自研模型”,在他们的融资演示文稿里出现了 23 次。
只是给 GPT-4 下了一个“请假装你不是 GPT-4”的系统提示而已。
实际上,这家公司的成本与定价仅是:
他们对用户的收费标准是:每次查询 2.50 美元(或 200 次查询每月 299 美元)
直接成本利润率高达 75 倍!
更荒诞的是……我竟然发现有三家不同公司的代码几乎完全一样:
所以,我推断,这几家公司要么是:
还有一家公司额外加了所谓的“创新功能”:
// Their "advanced error handling system"
try {
return await generateResponse(userQuery);
} catch (error) {
return "I'm experiencing technical difficulties. Please try again.";
}
他们在给投资人演示的文稿里,把这个功能称之为“智能回退架构(Intelligent Fallback Architecture)”。
在这里,我个人认为——包装 OpenAI 的 API 本身没有什么问题,问题在于这些企业把它叫作“自研模型”,背地里却只是个 API + 自定义系统提示。
这就好比:买了一辆特斯拉,换个徽标,就说自己发明了“专属电动车技术”。
模式 2:人人都在做的 RAG 架构(却没人承认)
相比第一种模式,这一类更微妙一些。RAG(Retrieval-Augmented Generation,检索增强生成)本身确实有用,但很多 AI 初创公司的营销宣传和实际实现之间的差距更为巨大。
他们吹嘘,声称自己研发了——“先进的神经检索 + 自研嵌入模型 + 语义搜索基础设施....”
实际上,他们拥有的是:

我发现有 42 家公司使用了几乎一模一样的技术栈:
实际代码长这样:
# What they market as: "Proprietary Neural Retrieval Architecture"
# What it actually is: OpenAI + Pinecone in 40 lines
import os
import openai
import pinecone
class ProprietaryAI:
def __init__(self):
openai.api_key = os.getenv("OPENAI_API_KEY")
pinecone.init(api_key=os.getenv("PINECONE_API_KEY"))
self.index = pinecone.Index("knowledge-base")
def answer_question(self, question: str) -> str:
# Step 1: "Advanced Semantic Encoding"
embedding = openai.Embedding.create(
input=question,
model="text-embedding-ada-002"
)
# Step 2: "Neural Retrieval System"
results = self.index.query(
vector=embedding.data[0].embedding,
top_k=5,
include_metadata=True
)
# Step 3: "Contextual Synthesis"
context = "\n\n".join([
match.metadata['text']
for match in results.matches
])
# Step 4: "Proprietary Language Model"
response = openai.ChatCompletion.create(
model="gpt-4",
messages=[
{
"role": "system",
"content": f"Use this context: {context}"
},
{
"role": "user",
"content": question
}
]
)
return response.choices[0].message.content
这并不是说技术不好——RAG 确实有效。但把它称作 “自研 AI 基础设施”,就像把你的 WordPress 网站叫做 “定制内容管理架构” 一样荒诞。
再来算笔账,这家公司的实际成本(每次查询):
而用户实际支付的价格:0.50–2.00 美元/次查询
API 成本利润率高达 250–1000 倍!
我发现 12 家公司代码结构完全一样,另外 23 家公司相似度超过 90%。
唯一的差别只是变量名,以及使用 Pinecone 还是 Weaviate。
一个典型初创公司每月运行 100 万次查询的经济情况:
成本:
收入: 150,000–500,000 美元/月
毛利率:80–94%
这算是糟糕的生意吗?不是,毛利率非常可观。
但它是 “自研 AI” 吗?也不是。
模式 3:所谓“我们微调了自己的模型”,实际上……
微调听起来很厉害,而且在某些情况下确实有用。但我发现的情况是这样的:

真正从零训练模型的公司只占 7%。敬佩!他们的基础设施我都看到了:
其余大多数公司只是使用 OpenAI 的微调 API,本质上就是——付钱给 OpenAI,把自己的 prompt 和示例保存到他们的系统里。
30 秒教你识别“套壳公司”
如果你想知道我说的是真是假,其实根本不需要我花三周调查,这里有快速识别方法:
现象 1:网络流量
打开 DevTools(F12),切换到 Network 标签页,然后与其 AI 功能交互。如果你看到这些请求:
那你看到的就是「套壳公司」。他们可能加了一层中间件,但 AI 并不属于他们。
现象 2:响应时间模式

OpenAI 的 API 有一个独特的延迟特征。如果每次响应都在 200–350ms 之间,那就基本可以确定是 OpenAI 的服务。
现象 3:JavaScript 打包文件
打开网页源码,搜索以下关键词:
openai
anthropic
sk-proj-(OpenAI API key 前缀,如果他们不小心泄露)
claude
cohere
我发现 12 家公司把 API Key 留在前端代码里。我都举报了,但没有一家回应。
现象 4:营销语言矩阵

规律很明显:
如果他们只会用“先进 AI”、“智能引擎”之类的模糊词,而没有具体技术细节,通常意味着背后有猫腻。
基础设施的真实情况
实际上,AI 初创公司的技术格局大致如下:

为什么这真的很重要?
你可能在想:“管它呢?能用就行。”
你说的部分确实没错,但事情比表面更重要:
套壳模式(因为并非所有套壳都是坏事)

聪明的套壳公司并没有撒谎,它们在做的其实是:
它们只是底层使用了 OpenAI,这没有问题。
那 27% 做对了的公司
让我来重点介绍那些诚实做事的公司:
第一类:透明套壳公司
首页直接写着 “Built on GPT-4”。它们卖的是工作流,而不是 AI 本身。案例包括:
第二类:真正的构建者
这些公司实际在训练模型:
第三类:创新者
在现有基础上构建真正新技术的公司:
这些公司会在宣传时候详细讲解它们的架构,因为他们真的自己做了。
我学到了什么(以及你应该知道的)
经过三周对 AI 初创公司的逆向工程,我总结出以下几点:
真正的考验:你能自己做出来吗?
我的评估框架如下:

我的实际建议
对创始人:
对投资人:
对客户:
那件没人敢明说的事
大多数所谓的“AI 初创公司”,其实是靠 API 成本而不是员工成本运作的服务型公司。
这没什么问题。
但就该叫它本来的名字。
接下来会发生什么?
AI 套壳时代是不可避免的。我们在其他领域经历过同样的周期:
最终,市场会成熟。踏实的开发者会胜出,骗子会被揭穿。
而现在,我们正处在混乱的中间阶段。
最后的思考
在逆向分析了 200 家 AI 初创公司后,我反而对这个领域更乐观,而不是更失望。
但我们需要让关于 AI 基础设施的诚实成为常态。使用 OpenAI 的 API 并不意味着你就不是开发者。撒谎才会让你失去可信度。
做酷产品,解决真实问题,使用任何有效的工具。只是别把你的 prompt 工程吹成“专有神经网络架构”。
调查以来的心路历程
在博客文章的最后,Teja Kusireddy 也分享了他开始调查后的情况:
Teja Kusireddy 表示,他后面会在 GitHub 上公开分享调查的方法论、完整的爬取基础设施、API 指纹识别技术、可立即运行的检测脚本以及各大 AI API 的响应时间模式等等。
在三周里,Teja Kusireddy 称自己学到的唯一结论是:市场最终会奖励透明,哪怕一开始可能惩罚它。他还透露,自己这篇内容发布之后:
有 7 位创始人私下联系了他,有的防御,有的感激。
三家公司请求帮忙,把营销从“专有 AI”转成“基于顶级 API 开发”。
一位创始人告诉他:“我知道我们在撒谎,投资人希望这样,大家都这么做。我们该怎么停?”
“AI 的淘金热不会结束,但诚实时代必须开始,”Teja Kusireddy 说道,“如果你感兴趣,可以打开你的 DevTools,查看网络面板,自己验证。真相,就在 F12 之下。”
来源:https://pub.towardsai.net/i-reverse-engineered-200-ai-startups-73-are-lying-a8610acab0d3
文章来自于微信公众号 “CSDN”,作者 “CSDN”
【开源免费】Browser-use 是一个用户AI代理直接可以控制浏览器的工具。它能够让AI 自动执行浏览器中的各种任务,如比较价格、添加购物车、回复各种社交媒体等。
项目地址:https://github.com/browser-use/browser-use
【开源免费】字节工作流产品扣子两大核心业务:Coze Studio(扣子开发平台)和 Coze Loop(扣子罗盘)全面开源,而且采用的是 Apache 2.0 许可证,支持商用!
项目地址:https://github.com/coze-dev/coze-studio
【开源免费】n8n是一个可以自定义工作流的AI项目,它提供了200个工作节点来帮助用户实现工作流的编排。
项目地址:https://github.com/n8n-io/n8n
在线使用:https://n8n.io/(付费)
【开源免费】DB-GPT是一个AI原生数据应用开发框架,它提供开发多模型管理(SMMF)、Text2SQL效果优化、RAG框架以及优化、Multi-Agents框架协作、AWEL(智能体工作流编排)等多种技术能力,让围绕数据库构建大模型应用更简单、更方便。
项目地址:https://github.com/eosphoros-ai/DB-GPT?tab=readme-ov-file
【开源免费】VectorVein是一个不需要任何编程基础,任何人都能用的AI工作流编辑工具。你可以将复杂的工作分解成多个步骤,并通过VectorVein固定并让AI依次完成。VectorVein是字节coze的平替产品。
项目地址:https://github.com/AndersonBY/vector-vein?tab=readme-ov-file
在线使用:https://vectorvein.ai/(付费)
【开源免费】AutoGPT是一个允许用户创建和运行智能体的(AI Agents)项目。用户创建的智能体能够自动执行各种任务,从而让AI有步骤的去解决实际问题。
项目地址:https://github.com/Significant-Gravitas/AutoGPT
【开源免费】MetaGPT是一个“软件开发公司”的智能体项目,只需要输入一句话的老板需求,MetaGPT即可输出用户故事 / 竞品分析 / 需求 / 数据结构 / APIs / 文件等软件开发的相关内容。MetaGPT内置了各种AI角色,包括产品经理 / 架构师 / 项目经理 / 工程师,MetaGPT提供了一个精心调配的软件公司研发全过程的SOP。
项目地址:https://github.com/geekan/MetaGPT/blob/main/docs/README_CN.md
【开源免费】graphrag是微软推出的RAG项目,与传统的通过 RAG 方法使用向量相似性作为搜索技术不同,GraphRAG是使用知识图谱在推理复杂信息时大幅提高问答性能。
项目地址:https://github.com/microsoft/graphrag
【开源免费】Dify是最早一批实现RAG,Agent,模型管理等一站式AI开发的工具平台,并且项目方一直持续维护。其中在任务编排方面相对领先对手,可以帮助研发实现像字节扣子那样的功能。
项目地址:https://github.com/langgenius/dify
【开源免费】RAGFlow是和Dify类似的开源项目,该项目在大文件解析方面做的更出色,拓展编排方面相对弱一些。
项目地址:https://github.com/infiniflow/ragflow/tree/main
【开源免费】phidata是一个可以实现将数据转化成向量存储,并通过AI实现RAG功能的项目
项目地址:https://github.com/phidatahq/phidata
【开源免费】TaskingAI 是一个提供RAG,Agent,大模型管理等AI项目开发的工具平台,比LangChain更强大的中间件AI平台工具。
项目地址:https://github.com/TaskingAI/TaskingAI
【开源免费】XTuner 是一个高效、灵活、全能的轻量化大模型微调工具库。它帮助开发者提供一个简单易用的平台,可以对大语言模型(LLM)和多模态图文模型(VLM)进行预训练和轻量级微调。XTuner 支持多种微调算法,如 QLoRA、LoRA 和全量参数微调。
项目地址:https://github.com/InternLM/xtuner
【开源免费】LangGPT 是一个通过结构化和模板化的方法,编写高质量的AI提示词的开源项目。它可以让任何非专业的用户轻松创建高水平的提示词,进而高质量的帮助用户通过AI解决问题。
项目地址:https://github.com/langgptai/LangGPT/blob/main/README_zh.md
在线使用:https://kimi.moonshot.cn/kimiplus/conpg00t7lagbbsfqkq0