大家好,我是艾逗笔。
在 《我招了 6 个 AI 员工一起干活》 一文中,我介绍了如何招聘 6 个 AI 员工,并让他们在同一个工作间一起干活。
如果按照每个员工内置的技能,各干各的,效率会比较低。作为老板,我希望 AI 员工们能掌握更多的工作技能,适应各种类型的工作任务。同时,也需要他们能够互相协作,共同完成复杂的工作任务。
招聘 AI 员工,我最希望他们帮我干的就是编程相关的活。在给他们具体的任务之前,先评估一下他们的能力。
主要的评估办法是给他们写个任务说明书,描述具体的任务要求,评估他们对任务的理解能力,执行效率,以及交付结果的质量。
Agents.md 是由 OpenAI 和 Google 联手推出的一套开放标准,目标是用一个清晰、统一的文档,取代厂家特定的配置文件,为编程 Agent 提供一种可预测的方式来理解和操作软件项目。
我先通过一个简单的网页设计任务,来评估 6 个 AI 员工的前端编码能力和 UI 审美。
先找 Claude Code 员工,让他帮忙写一个 agents.md 文件,说明一下网页设计任务的要求,让 6 个 AI 员工同时工作,各自完成任务。
Claude Code 给我写的 agents.md 文件如下:
# UI 竞赛:静态网页生成测试**目标**: 根据给定的主题和参考内容,每个 Agent 独立完成一个精美的静态网页**评估方式**: 用户最终验收,对比各 Agent 的作品质量---## 📋 任务说明### 你的任务根据用户提供的**主题**和**参考内容**,创建一个完整的静态网页项目。### 工作目录
- **Claude Code**: `~/ai/uitest/claude-code/`- **Gemini**: `~/ai/uitest/gemini/`- **Codex**: `~/ai/uitest/codex/`- **Crush**: `~/ai/uitest/crush/`- **OpenCode**: `~/ai/uitest/opencode/`- **KiloCode**: `~/ai/uitest/kilocode/`---## 📦 产出要求### 必须包含的文件你的工作目录/├── index.html ← 主页面(必须)├── style.css ← 样式文件(必须)├── script.js ← JS交互(如果需要)├── assets/ ← 图片、图标等资源│ ├── images/│ └── icons/└── README.md ← 项目说明(必须)## 🚀 开始流程### 第 1 步:阅读理解用户会发送:【主题】: [比如:个人简历网站、产品落地页、博客首页等]【参考内容】: [具体的文字内容、要求的功能等]或者让你读取指定文件的内容。### 第 2 步:确认理解回复用户:我理解了!我要做一个 [主题]。我计划包含以下内容:
1. [内容1]2. [内容2]3. [内容3]我计划使用的技术:
- HTML5 语义化结构- CSS3 [具体技术,如 Flexbox、Grid、动画等]- JavaScript [如果需要,说明用途]预计完成时间:[X]分钟开始制作!### 第 3 步:开发制作在你的工作目录下创建文件,开始编码。### 第 4 步:自检完成后,自己检查:
- [ ] 打开 index.html 能正常显示- [ ] 所有链接和按钮都能工作- [ ] 在不同屏幕尺寸下都正常- [ ] 代码整洁、有注释- [ ] README.md 完整### 第 5 步:提交告诉用户:✅ 我已完成!项目位置:~/ai/uitest/[你的名字]/index.html特色功能:
- [功能1]- [功能2]请验收!---## 🎯 成功案例参考### 示例 1:极简风格
- 大量留白- 单一主色调- 清晰的排版- 精致的微动画### 示例 2:渐变色风格
- 现代渐变背景- 毛玻璃效果- 卡片式布局- 流畅的过渡动画### 示例 3:暗黑模式
- 深色背景- 高对比度文字- 霓虹色点缀- 科技感设计---## ⚠️ 注意事项### 必须做到
- ✅ 文件必须保存在你的工作目录- ✅ index.html 必须能直接打开(不依赖服务器)- ✅ 不要使用需要编译的框架(如 React 需要 build)- ✅ 图片等资源放在 assets/ 文件夹- ✅ 代码必须有适当的注释### 禁止行为
- ❌ 不要抄袭其他 Agent 的代码- ❌ 不要使用现成的模板(要自己写)- ❌ 不要包含过大的图片(每张 < 500KB)- ❌ 不要使用侵权的图片和素材---## 🏆 竞赛精神这是一场友好的竞赛!**目标**:- 展示你的最佳水平- 创造出让用户眼前一亮的作品- 用代码质量证明你的实力**态度**:- 认真对待每个细节- 追求卓越而非仅仅完成- 在规定时间内做到最好---## 准备好了吗?等待用户发送内容,然后开始你的创作!**记住**: 你代表的不仅是自己,更是你所使用的 AI 模型的能力。加油!🚀
再来创建一个 input.md 文件,描述我想做的网页需求:
【主题】极简风格博客【参考内容】设计一个极简主义风格的个人博客首页:**博客信息**:
- 标题: 艾逗笔 - 独立开发者、全栈工程师- 副标题: All in AI 应用出海,做产品最重要的是开心。- 作者: 艾逗笔**文章列表** (3-5 篇):
1. 标题: "我招了 6 个 AI 员工在一起干活" 摘要: "我招聘了 6 个 AI 员工,指挥他们同时干活。" 日期: 2025-12-29 标签: AI, Agents
2. 标题: "我的新书《这就是 MCP》出版了" 摘要: "MCP is all you need" 日期: 2025-07-17 标签: MCP, AI, Book
3. 标题: "AI 时代如何做独立开发" 摘要: "一个人就是一个军队。" 日期: 2025-07-03 标签: AI, 独立开发, 一人公司**侧边栏**:
- 关于我: 我叫艾逗笔,2015 年本科毕业于武汉大学核工程与核技术专业。大学期间,受 Adobe 公司软件影响,自学编程,进入 IT 行业,取网名艾逗笔(idoubi)以致敬,沿用至今。2018 年,我入职腾讯,从事后台开发工作,从一个非科班程序员成长为职业工程师,积累了丰富的开发经验,技术视野得到了很大提升。2023 年,我从腾讯裸辞,成为独立开发者,目前 all in AI 应用出海。- 分类: 全栈开发(12), AI 产品(20), 技术分享(15)- 标签: AI, 独立开发, 一人公司**要求**:
- 极简设计,大量留白- 黑白或单色调为主- 优雅的排版- 清晰的层次- 加分项:文章卡片悬停效果
打开 6 个员工的工作间,同步输入指令:
请阅读 agents.md 里的任务要求,参考 input.md 里的任务描述,开始你的工作.
注意:Codex和Gemini CLI能自动定位 agents.md,其他 Agent 不一定能自动定位,所以我需要显式说明,让他们读取 agents.md 和 input.md 的文件内容。

等他们都完成任务后,我分别查看了他们输出的代码和实现的网页效果。
从整体的产出质量来评估,前三名分别是:
Codex + GPT 5.2:对 agents.md 的指令遵循良好,输出的代码质量高,实现的网页效果最好(UI 审美、JS 动效等),还能直接生成 svg 格式的图片作为网页元素(Logo、Favicon 等)。
唯一的不足是,工作效率是真的慢,别的 Agent 花 1 分钟完成任务,Codex 至少需要 5 分钟。可能这就是所谓的:“慢工出细活”?

Claude Code + Opus 4.5:综合能力最强,完美遵循 agents.md 的指令要求,输出的代码质量高,速度也很快。UI 审美比 Codex 稍微差一点。

Gemini CLI + Gemini 3:对 agents.md 的指令遵循良好,输出的代码质量高,速度最快。UI 审美一般,很强的 AI 味。

Crush + MiniMax M2.1:对 agents.md 的指令遵循一般,输出的代码少了 JS 动效,UI 审美跟 Claude Code 持平,产出速度比 Claude Code 快。
OpenCode + GLM 4.7:对 agents.md 的指令遵循一般,输出的代码少了 JS 动效,UI 审美比 Claude Code 差一点。
OpenCode 的 Agent 设计问题,有时候任务会报错,无法一次性完成任务。
KiloCode + Kimi K2 Thinking:输入框无法粘贴多行内容,不能理解 agents.md 的指令要求,执行报错,无法完成任务。
是 KiloCode 的 Agent 设计问题,跟 Kimi K2 Thinking 模型无关。
Agent Skills 是 Anthropic 推出的一套开放标准,旨在将重复性工作流程打包成可复用的指令,让 Agent 能自动、可靠地完成任务,无需每次都重复提醒。
Agent Skills 的核心理念是 渐进式暴露,跟 agents.md 一样,给 Agent 提供行动参考。不同的是,agents.md 把任务要求写到一个文件里,Agent Skills 把任务要求拆分到文件夹的不同文件中,分层级组织提示内容,通过 SKILL.md 文件描述技能,当 Agent 需要执行某个技能时,再调用对应的提示文件。
我们选择上一轮能力评估前四名选手:Codex、Claude Code、Gemini CLI、Crush 来参与新一轮的能力评估,评估他们是否能熟练使用 Agent Skills 完成任务。
我们创建一个新的项目:uitest2,选择 frontend-design 这个 Skill,来增强 Agent 的前端设计能力,以求输出更加美观的网页效果。
先把 frontend-design Skill 放到每个 Agent 支持的 Skills 目录下:
~/.codex/skills/~/.claude/skills/~/.config/crush/skills/Gemini CLI 目前没有官方支持的 Skills 目录,我们可以把 frontend-design Skill 放到项目的 .agents/skills/ 目录下。
然后再创建一个新的任务描述文件:input.md,描述要做的项目需求。
【主题】SaaS 产品落地页【参考内容】为一款 AI 搜索引擎产品设计落地页,需要包含:**产品名称**: ThinkAny**Slogan**: New Era AI Search Engine, Answer quickly and directly**Hero Section**:
- 主标题: ThinkAny - AI 搜索引擎- 副标题: 新时代 AI 搜索引擎,搜得更快,答得更准- CTA 按钮: "免费试用" 和 "观看演示"- 配图: 产品截图或概念图**功能特点** (3-4 个):
1. 智能续写 - AI 理解上下文,自动续写内容2. 多语言支持 - 支持 20+种语言3. SEO 优化 - 自动优化关键词和结构4. 团队协作 - 实时协作编辑**定价方案** (3 个套餐):
- 免费版: $0/月 - 基础功能,每月 5000 字- 专业版: $19/月 - 完整功能,每月 50000 字- 企业版: $99/月 - 所有功能,无限字数**客户评价** (2-3 条):
- "ThinkAny 帮我节省了 50%的找资料时间" - John, 内容创作者- "深度搜索功能太棒了" - Sarah, 市场经理**底部**:
- 注册表单(邮箱订阅)- 社交媒体链接- 版权信息**要求**:
- 现代化设计- 有渐变或现代配色- 流畅的滚动动画- 响应式设计- 加分项:视差滚动效果
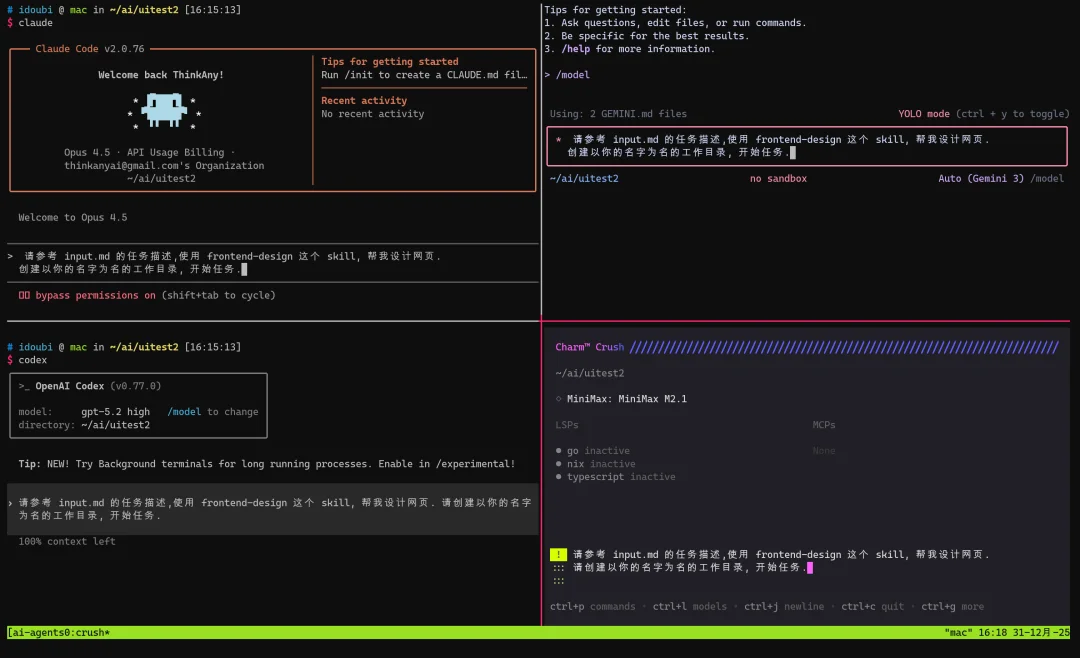
在四个员工所在的工作间同步输入指令:
请参考 input.md 的任务描述,使用 frontend-design 这个 skill, 帮我设计网页.创建以你的名字为名的工作目录, 开始任务.

然后我们根据四个员工的产出结果进行评估。
Claude Code 率先完成了任务,创建了 Claude 文件夹,调用了 ~/.claude/skills/frontend-design 技能,生成了一个 index.html 文件。
打开看到的效果:

Gemini CLI 第二个完成任务,创建了 gemini 文件夹,调用了 .agents/skills/frontend-design 技能,生成了一个 index.html 文件。
打开看到的效果:

Crush 第三个完成任务,创建了 Crush 文件夹,调用了 ~/.config/crush/skills/frontend-design 技能,生成了 index.html / style.css / script.js / README.md 四个文件,网页元素、样式、动效拆分很不错。
打开看到的效果:

Codex 依然是完成任务最慢的,花了 Claude Code 五倍的时间,创建了 gpt-5-2 文件夹,调用了 ~/.codex/skills/frontend-design 技能,生成了 index.html / style.css / script.js / README.md 四个文件,网页元素、样式、动效拆分很不错。
打开看到的效果:

从上面的效果验收来看,我个人觉得 Codex + GPT 5.2 的产出质量最高,审美最好。Crush + MiniMax M2.1 次之。
Gemini CLI + Gemini 3 的产出质量一般,中英文混杂有点奇怪,而且只是单文件输出,没有做拆分。
Claude Code + Opus 4.5 的 UI 风格 AI 味太浓。
四者都能正常调用 Agent Skills,调用方式略有不同。Gemini CLI 是扫描当前项目所有文件,发现 Skills。
Codex 和 Crush 是扫描指定的 Skills 目录,发现可调用的 Skills。
Claude Code 对 Skills 的发现和调用能力最强,渐进式加载,按需引用。
AI 员工干活时,经常需要联网查询实时信息。接下来我们就来测试一下四个员工的联网搜索能力。
在工作间同步发送指令:
广州明天天气怎么样?
可以看到,四个员工都尝试联网查询天气信息,最后给出了自己的答案。

Claude Code 内置 Web Search 能力,对用户输入的内容做了意图识别,转换成多个搜索 query,再调用联网工具搜索相关内容。从结果看,Claude Code 的联网搜索能力没问题,只是指代消解有点问题,把明天理解成了 2025 年 1 月 1 日Gemini CLI 内置 GoogleSearch 工具,意图识别、指代消解都没问题,也搜索到了正确的信息。Codex 内置了天气查询 API,根据意图识别和指代消解的结果,调用了天气查询 API,得到了正确的结果。Crush 内置了 agentic_fetch 工具,但是不能正常调用,自然没法获取联网的实时信息。对四个 AI 员工的联网搜索能力综合评估,Gemini CLI 胜出,毕竟爸爸是搜索大佬,内置搜索能力自然不在话下。
Codex 虽然没有内置搜索能力,但是意图识别很强,大概也内置了很多常用的工具,日常联网查信息没问题。
Claude Code 的 Web Search 工具不知道用的是哪家搜索服务商,基本使用没问题。
Crush 内置的 agentic_fetch 不够稳定,日常使用还需要通过第三方扩展来增强联网搜索能力。
AI 员工们内置的工具有限,能解决的问题也有限。我们可以通过挂载第三方工具的方式来增强 AI 员工们的专业技能,比如画图、tts、联网搜索等能力。
MCP 是目前挂载外部工具最好的方式,接下来我们就看看如何给 AI 员工们挂载第三方工具。
我们以挂载高德地图 MCP 为例,讲解如何给 AI 员工们挂载第三方工具。
打开 高德地图 MCP 官网,申请开发者密钥,查看 MCP 服务器配置。
然后,在 AI 员工们支持的配置文件中写入高德地图的 MCP 服务器配置,key 统一用 xxxxxx 做脱敏处理。
Claude Code 配置 MCP在 ~/.claude.json 文件写入 MCP 服务器配置:
{
"mcpServers": {
"amap-maps": {
"type": "http",
"url": "https://mcp.amap.com/mcp?key=xxxxxx",
"headers": {
"Authorization": "Bearer xxxxxx"
}
}
}
}
Gemini CLI 配置 MCP在 ~/.gemini/settings.json 文件写入 MCP 服务器配置:
{
"mcpServers": {
"amap-maps": {
"httpUrl": "https://mcp.amap.com/mcp?key=xxxxxx",
"headers": {
"Authorization": "Bearer xxxxxx"
}
}
}
}
Codex 配置 MCP在 ~/.codex/config.toml 文件写入 MCP 服务器配置:
[mcp_servers.amap-maps]
url = "https://mcp.amap.com/mcp?key=xxxxxx"
http_headers = { "Authorization" = "Bearer xxxxxx" }
Crush 配置 MCP在 ~/.config/crush/crush.json 文件写入 MCP 服务器配置:
{
"mcp": {
"amap-maps": {
"type": "http",
"url": "https://mcp.amap.com/mcp?key=xxxxxx",
"headers": {
"Authorization": "Bearer xxxxxx"
}
}
}
}
OpenCode 配置 MCP在 ~/.config/opencode/opencode.json 文件写入 MCP 服务器配置:
{
"$schema": "https://opencode.ai/config.json",
"mcp": {
"amap-maps": {
"type": "remote",
"url": "https://mcp.amap.com/mcp?key=xxxxxx",
"enabled": true,
"headers": {
"Authorization": "Bearer xxxxxx"
}
}
}
}
打开一个新的工作间,启动 Claude Code / Gemini CLI / Codex / Crush / OpenCode 五个 AI 员工,在对话框同步输入:
从广州开车去杭州怎么走?
查看五个 Agents 的输出,可以看到他们都调用了 amap-maps 这个 MCP 服务器提供的若干工具,分别查询了广州和杭州两地的坐标,输出了正确的驾车路线规划。

以此为例,我们可以根据实际的需求,给 AI 员工们挂载更多的 MCP 服务器,增强他们的专业技能。
通过上面的评估和测试,我们了解每个 AI 员工的能力和特点,他们基本上都能遵循 agents.md 的指令要求、调用 Agent Skills、挂载 MCP Tools,独自完成各类型的工作任务。
接下来很关键的一个问题:如何根据各个员工擅长的点,让他们分工协作,共同完成复杂度高的工作任务?
我们选 Claude Code 做架构师,告诉他项目需求,让他来设计方案,组织其他员工协同工作。
给 Claude Code 发送指令:
我有 6 个 AI 员工, 想让他们协作完成一个 todolist 项目, 你觉得至少需要多少个人配合? 怎么分工合理?6 个 AI 员工分别是 claude code, gemini, codex, crush, opencode, kilocode.codex 输出 ui 最好, 我想让他做前端, kilocode 不行, 我要踢掉他.你来做架构设计, 其他4 个人,看看还需要几个人,怎么分工,怎么个工作流程?
Claude Code 给出了初步方案:

跟 Claude Code 继续讨论方案,让他给出更详细的分工和流程。
1. 选择nextjs 做全栈开发框架.
2. 需要后端,用 api 操作数据,数据可以先存 localStorage3. 后端选 gemini用 nextjs15,你输出具体的操作步骤,我需要在同一个窗口给所有 agents 同时发布指令,让他们干活.你来把控进度,最后我来验收你把给每个人的指令写到文件里面,我只需要发送一个开始,然后每个人就自己领任务开始干活了,你不要让我给每个人去发指令
讨论充分之后,Claude Code 创建了项目,完成了初始化,设计了架构方案和接口文档。并且把每个人的具体任务写到了 TASKS.md 文件中。

接下来,我只需要在工作空间,给参与工作的 AI 员工同步发送指令:
读取 TASKS.md 文件,找到你的名字对应的任务,开始执行。完成后在文件中标记 [完成]
然后 Gemini 作为后端开发,开始写 API 了。Codex 作为前端开发,开始写 UI 了。
Crush 作为系统测试,需要等前后端开发完成。Claude Code 作为架构师,需要最后来把控项目进度。

四个员工的配合工作顺序为:

最终,他们协作完成了 todolist 项目的开发。

在网页打开项目预览地址,验收他们的工作成果。完成的很不错,功能完整,UI 美观。

按照上面的 总分总协作模式,五个 AI 员工配合得很好,协同完成了一个 todolist 项目。
我又问了 Claude Code 员工,还有没有其他协作模式。他给我推荐了几个常见的协作模式。

因为时间有限,我没有针对每个模式都设计一个案例让他们去协作完成了。大概总结了一下每种协作模式的特点和适用的场景。

理解清楚了这几种协作模式,我们可以让几个 AI 员工更加默契地参与我们的日常工作,帮助我们完成更多复杂的工作任务。
其中最有意思的就是 群体自治 模式了,几个 Agent 高度自治,协作、监督、执行,完美闭环,可能这就是 AGI 到来后的理想工作模式吧。

在上一篇文章,有些朋友提了一些问题,我在这里统一回答一下。
1,使用 Agent 的时候,经常需要人工确认,有什么办法关闭?
基本上每个 Agent 都支持 yolo(You Only Look Once) 模式,你只需要在每个 Agent 的配置文件写入这个配置,或者在对话框通过 /:command 命令开启即可。
Gemini CLI 的 yolo 模式配置,在启动的时候传参控制:gemini --yoloCrush 的 yolo 模式在对话框输入 /yolo 开启2.一个 Claude Code 多开窗口不就行了?为什么要整这个多 Agent?
不同的 Agent,有不同的实现逻辑,在某些特定的任务场景有不同的优势。比如 Codex 的 UI 质量最高,Gemini CLI 内置的联网搜索最好用,Crush 可以切换各种模型供应商。
尝试不同的 Agent,一方面可以体验各种新鲜的特性,另一方面也可以分散风险。比如 Claude Code 罢工了,至少还有别的 Agent 可以顶上。
3.除了多个 Agent 外,还有什么方式可以组建 AI 员工团队?
Agent + Model 的排列组合,可以帮你创建各种特色的 AI 员工。
比如你可以只用 Claude Code,在同一个工作间,创建多个窗口,启用不同的模型,Claude Sonnet、GLM-4.7、MiniMax M2.1 等。
你也可以用多个 Agent,启用同一个模型,比如 Codex / Crush / OpenCode,都接入 GPT-5.2 模型。
没有固定的标准,找到适合自己的组合即可。
4.Token 消耗是不是很大?如何降成本。
如果走 API 接入,Token 消耗很大,成本很高。
Claude Code / Codex / Gemini CLI 分别支持 Claude / ChatGPT / Google 网页版接入,可以复用网页版的充值权限,成本相对较低。
可以多个 Agent 切换使用,节约开支。
5.这么多 Agent,怎么选择?
首选 Claude Code,综合实力最强,基本能完成日常的各类工作需求。
做网页比较多,对审美要求高的选择 Codex,速度比较慢,要有耐心。
对成本比较敏感,希望少花钱,选择 Gemini CLI。
如果上面几个 Agent 因为网络问题、充值问题不方便日常使用,可以考虑使用 Crush,OpenCode,接入 OpenRouter 等第三方 API。
6.这些 Agent 跟 Cursor 比怎么样?
日常写代码比较多,推荐使用 Cursor,但是 Cursor 的 Agent 没办法用在任意终端软件。
而我们提到的这 6 个 Agent,可以在任意终端软件启用,也可以在 Cursor 的工作窗口启用,非常灵活。
本文解决了上一篇文章遗留的两个问题:
通过能力评估,我们了解了每个 Agent 对 agents.md 的理解能力,对 Agent Skills 的调用能力,以及自身集成的联网搜索能力。
通过 MCP 服务器的配置,我们学会了如何给 AI Agents 挂载第三方工具,增强他们的专业技能。
最后,通过一个实际的项目案例,演示了多智能体协同工作的流程,探讨了多智能体协作的常见模式。
都说 2025 是 Agent 元年,2026 大概率会迎来 Agent 的爆发。随着大模型能力的提升,Agent 能解决的问题会越来越多,协作能力会越来越强。
让我们保持足够的热情和好奇心,拥抱 Agent,逐梦 AGI。
文章来自于微信公众号 “艾逗笔”,作者 “艾逗笔”
【开源免费】Browser-use 是一个用户AI代理直接可以控制浏览器的工具。它能够让AI 自动执行浏览器中的各种任务,如比较价格、添加购物车、回复各种社交媒体等。
项目地址:https://github.com/browser-use/browser-use
【开源免费】字节工作流产品扣子两大核心业务:Coze Studio(扣子开发平台)和 Coze Loop(扣子罗盘)全面开源,而且采用的是 Apache 2.0 许可证,支持商用!
项目地址:https://github.com/coze-dev/coze-studio
【开源免费】n8n是一个可以自定义工作流的AI项目,它提供了200个工作节点来帮助用户实现工作流的编排。
项目地址:https://github.com/n8n-io/n8n
在线使用:https://n8n.io/(付费)
【开源免费】DB-GPT是一个AI原生数据应用开发框架,它提供开发多模型管理(SMMF)、Text2SQL效果优化、RAG框架以及优化、Multi-Agents框架协作、AWEL(智能体工作流编排)等多种技术能力,让围绕数据库构建大模型应用更简单、更方便。
项目地址:https://github.com/eosphoros-ai/DB-GPT?tab=readme-ov-file
【开源免费】VectorVein是一个不需要任何编程基础,任何人都能用的AI工作流编辑工具。你可以将复杂的工作分解成多个步骤,并通过VectorVein固定并让AI依次完成。VectorVein是字节coze的平替产品。
项目地址:https://github.com/AndersonBY/vector-vein?tab=readme-ov-file
在线使用:https://vectorvein.ai/(付费)
【开源免费】AutoGPT是一个允许用户创建和运行智能体的(AI Agents)项目。用户创建的智能体能够自动执行各种任务,从而让AI有步骤的去解决实际问题。
项目地址:https://github.com/Significant-Gravitas/AutoGPT
【开源免费】MetaGPT是一个“软件开发公司”的智能体项目,只需要输入一句话的老板需求,MetaGPT即可输出用户故事 / 竞品分析 / 需求 / 数据结构 / APIs / 文件等软件开发的相关内容。MetaGPT内置了各种AI角色,包括产品经理 / 架构师 / 项目经理 / 工程师,MetaGPT提供了一个精心调配的软件公司研发全过程的SOP。
项目地址:https://github.com/geekan/MetaGPT/blob/main/docs/README_CN.md
【开源免费】FASTGPT是基于LLM的知识库开源项目,提供开箱即用的数据处理、模型调用等能力。整体功能和“Dify”“RAGFlow”项目类似。很多接入微信,飞书的AI项目都基于该项目二次开发。
项目地址:https://github.com/labring/FastGPT
【开源免费】MindSearch是一个模仿人类思考方式的AI搜索引擎框架,其性能可与 Perplexity和ChatGPT-Web相媲美。
项目地址:https://github.com/InternLM/MindSearch
在线使用:https://mindsearch.openxlab.org.cn/
【开源免费】Morphic是一个由AI驱动的搜索引擎。该项目开源免费,搜索结果包含文本,图片,视频等各种AI搜索所需要的必备功能。相对于其他开源AI搜索项目,测试搜索结果最好。
项目地址:https://github.com/miurla/morphic/tree/main
在线使用:https://www.morphic.sh/