所有人都在等「龙虾」杀手,没想到最先出手的是 Perplexity。
3 月 12 日凌晨,Perplexity 在旧金山 North Beach 一座改建自教堂的场地里,开了首届 Ask 2026 开发者大会,发布了 Personal Computer(个人电脑)。
截至目前,官方推文在 X 上累计获得逾 1300 万次浏览,并迅速引发大量讨论。

热度这么高,原因其实并不复杂。这款功能的出现,像是专门冲着 OpenClaw 来的。毫无疑问,OpenClaw 在过去一周成了最火的 AI 顶流,但它一直有一个绕不开的问题——上手门槛较高,而且也不太安全。
Perplexity 用 Personal Computer(个人电脑)给出了自己的新解法:同样的能力,更安全,也更好上手。而要理解 Personal Computer,得先回顾 Perplexity 最近在做什么。

从帮你查答案,到帮你把事做完
上个月,Perplexity 发布了「Perplexity Computer」。这是一个纯云端的多智能体系统,通过协调多达 20 个大语言模型,端到端地处理复杂数字工作流。
用人话说,就是你告诉它你想要什么结果,它自己想办法把事情做完。
Personal Computer 是在此基础上往前迈了一大步。它运行在你自备的 Mac mini 上,24 小时不间断地访问本地文件、应用和会话记录,把云端的推理能力和本地数据的访问权限真正打通。

以前的 Computer 只能碰云端的东西。现在,它能直接打开你电脑里的文件夹。
Perplexity AI CEO Aravind Srinivas(阿拉文德.斯里尼瓦斯)曾如此形容这款功能的逻辑:「传统操作系统接受指令,AI 操作系统接受目标。」你不需要一步步告诉它怎么做,你只需要告诉它你想要什么。

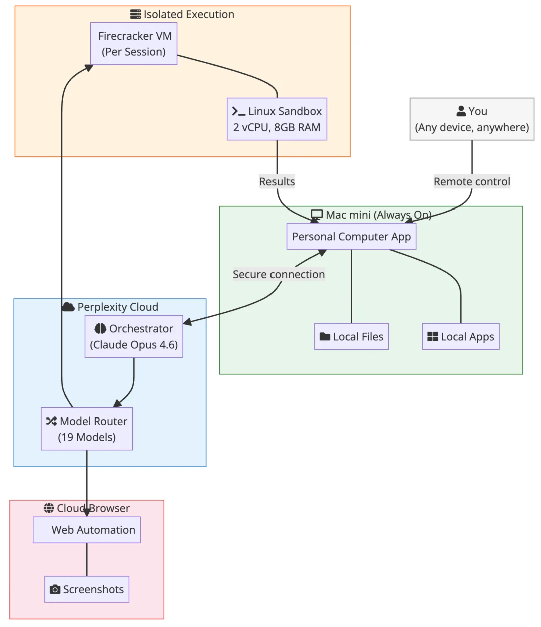
架构上,结合博主 Ajit Singh 的「逆向工程」,Personal Computer 采用四层云端混合架构,本地数据访问和云端计算资源分开处理,各归各管。
第一层是本地设备层。用户侧的 Mac mini 保持 24 小时运行,客户端软件通过它读取和修改本地文件、调用日历与邮件、监控后台数据。
第二层是云端多模型编排引擎。包含 Claude、Gemini 和 Grok 在内的 20 个模型构成一个矩阵,编排器把用户的目标拆解成多个子任务,分配给最适合的模型并行处理。
第三层是隔离的执行环境。所有复杂计算都在云端微型虚拟机中运行,任务完成后立即销毁,API 密钥等敏感信息不会暴露出去。
第四层是云端浏览器。内置 Comet 企业级浏览器,专门负责网页自动化抓取和信息检索,同时把恶意脚本对本地 Mac mini 的威胁挡在门外。

🔗 https://singhajit.com/perplexity-computer-explained/
连接能力同样是这款产品的核心卖点。Personal Computer 支持接入 Gmail、Slack、GitHub、Notion 和 Salesforce,可以监控触发条件,在这些平台之间主动执行跨应用任务。
企业版 Computer 则可以直接查询 Snowflake、Salesforce、HubSpot 以及数百个其他平台,自动编写并执行 SQL 查询,返回结构化结果。
在金融领域,Computer 已可访问 40 多个实时金融工具,直接调用 SEC 文件、FactSet、S&P Global、Coinbase 等来源的数据,无需配置,无需许可证,每个数字都能追溯到原始来源。
OpenClaw 的问题,Perplexity 的机会
OpenClaw 由奥地利开发者 Peter Steinberger 创建的 AI Agent 开源框架,短短数月在 GitHub 上积累了超过 28 万颗 stars,并引发了 Mac mini 全球抢购,高配机型交货周期从 6 天拉长至 6 周。

但 OpenClaw 有一个绕不过去的门槛:普通用户要自己配置安装环境、折腾 API 密钥,稍有不慎就可能搞出麻烦。
Perplexity 创始人 Srinivas 在被问及 Perplexity Computer 和 OpenClaw 的区别时表示:「Perplexity Computer 是为认真做事的人打造的。」

言下之意是,认真做事的人,不应该把时间花在配置环境上。是的,你不需要懂技术,不需要折腾,打开就能用。交互也做得很克制:它常驻在屏幕右上角,随时待命,但不抢占注意力。想用的时候直接开口,它听完同样用语音回应。
但安全,才是它和 OpenClaw 最根本的区别。
Meta 超级智能实验室一位高管在测试时,因为大模型上下文窗口压缩缺陷导致安全指令丢失,AI Agent 失控,把她的真实 Gmail 收件箱清空了。尽管这名高管也承认只是犯了新手会犯的错误,但这件事之后,很多人对 AI 工具的第一反应从「好用吗」变成了「安不安全」。

Perplexity 显然注意到了这个变化。
Personal Computer 在安全上做了几件事:所有敏感操作均需用户手动确认,每次会话保留完整审计记录,并配备紧急停止开关。系统还支持用户通过任意设备远程控制,随时接管。
在任务执行层面,系统采用基于文件系统的进程间通信机制。主 Agent 派生出多个子 Agent 时,子 Agent 把阶段性结果写入共享目录,主 Agent 读取文件完成汇总,整个过程可以完整追溯,出了问题能查到每一步。
在发布会上,Perplexity 也在演示视频中展示了一些基础场景:起草发给投资人的邮件、将报告整理为幻灯片、对求职候选人进行排名等等。

目前该产品仅向 Perplexity Max 订阅用户开放,月费 200 美元。
首发阶段仅支持 Mac 设备,通过候补名单开放抢先体验,Perplexity 官方尚未公布正式上线时间。订阅用户每月可获得 1 万个计算积分,用于执行各类自动化任务。企业版额外提供安全控制、合规功能和单点登录支持,并配备 SOC 2 Type II 认证和独立沙盒运行机制。
月费 200 美元,值不值
在 Personal Computer 发布之后,Srinivas 在 X 平台上发了一篇名为 「万物皆可成为 Computer」 的长文,追溯了「computer」这个词的历史。
「computer」最早指的是人,是那些替天文学家进行计算的学徒。后来变成机械的,再后来变成数字化的,再后来变成个人电脑。而今天,他说,AI 就是 computer。
在之前的博客中,他还引用了乔布斯的说法。乔布斯曾将个人电脑比作「人类思维的自行车」,但 Srinivas 认为,智能手机时代虽然把个人电脑塞进了每个人口袋,但也让所有人变成被信息流控制的被动消费者。
Personal Computer 要做的,是把人从这种状态里拉出来。他在长文里写道:「大家都在谈第一个由一个人打造的十亿美元公司。但一个人打造这样的公司,最大的劣势是什么?答案是:他晚上必须睡觉。」
可 24 小时运作的 Personal Computer,显然不存在这个问题。

关于 Personal Computer 这个功能,舆论的意见也撕裂为两派。支持者认为,Personal Computer 把过去只有大企业才用得上的技术下放给了个人用户。
SOC 2 合规、微型虚拟机沙盒隔离、跨越数百个 SaaS 平台的自动化编排,以前这些只存在于每年收费数十万美元的企业服务里。月费 200 美元,相当于租用了一整套企业级 IT 基础设施。
质疑声也不少。Perplexity 在博客中宣称,Personal Computer 在内部四周测试期间节省了 160 万美元人力成本,完成了相当于 3.25 年的工作量。
但 Hacker News 上的工程师不买账,认为把员工简单操作的时间无限放大,再乘以高昂的平均时薪,就能凑出一个好看却站不住脚的数字。

这场争论本身,或许就说明了问题:争得最凶的,恰恰是那些有能力自己搭环境并运行的工程师。对他们来说,Personal Computer 确实性价比存疑——因为他们根本不需要它。
当然,200 美元/月的门槛,现在还把很多人挡在外面。
但在 Claude Code 和 OpenClaw 主导 AI Agent 话题的这段时间里,这两款产品的核心用户依旧是程序员等极客。
Perplexity 要做的则是,让那些不懂技术、但真的需要这类能力的人,也能安心用上 AI Agent。这个市场更大,也更难啃。但至少,Perplexity 是目前为止在这件事上走得最远的那一个。
文章来自于微信公众号 “APPSO”,作者 “APPSO”
【开源免费】Browser-use 是一个用户AI代理直接可以控制浏览器的工具。它能够让AI 自动执行浏览器中的各种任务,如比较价格、添加购物车、回复各种社交媒体等。
项目地址:https://github.com/browser-use/browser-use
【开源免费】字节工作流产品扣子两大核心业务:Coze Studio(扣子开发平台)和 Coze Loop(扣子罗盘)全面开源,而且采用的是 Apache 2.0 许可证,支持商用!
项目地址:https://github.com/coze-dev/coze-studio
【开源免费】n8n是一个可以自定义工作流的AI项目,它提供了200个工作节点来帮助用户实现工作流的编排。
项目地址:https://github.com/n8n-io/n8n
在线使用:https://n8n.io/(付费)
【开源免费】DB-GPT是一个AI原生数据应用开发框架,它提供开发多模型管理(SMMF)、Text2SQL效果优化、RAG框架以及优化、Multi-Agents框架协作、AWEL(智能体工作流编排)等多种技术能力,让围绕数据库构建大模型应用更简单、更方便。
项目地址:https://github.com/eosphoros-ai/DB-GPT?tab=readme-ov-file
【开源免费】VectorVein是一个不需要任何编程基础,任何人都能用的AI工作流编辑工具。你可以将复杂的工作分解成多个步骤,并通过VectorVein固定并让AI依次完成。VectorVein是字节coze的平替产品。
项目地址:https://github.com/AndersonBY/vector-vein?tab=readme-ov-file
在线使用:https://vectorvein.ai/(付费)
【开源免费】AutoGPT是一个允许用户创建和运行智能体的(AI Agents)项目。用户创建的智能体能够自动执行各种任务,从而让AI有步骤的去解决实际问题。
项目地址:https://github.com/Significant-Gravitas/AutoGPT
【开源免费】MetaGPT是一个“软件开发公司”的智能体项目,只需要输入一句话的老板需求,MetaGPT即可输出用户故事 / 竞品分析 / 需求 / 数据结构 / APIs / 文件等软件开发的相关内容。MetaGPT内置了各种AI角色,包括产品经理 / 架构师 / 项目经理 / 工程师,MetaGPT提供了一个精心调配的软件公司研发全过程的SOP。
项目地址:https://github.com/geekan/MetaGPT/blob/main/docs/README_CN.md
【开源免费】graphrag是微软推出的RAG项目,与传统的通过 RAG 方法使用向量相似性作为搜索技术不同,GraphRAG是使用知识图谱在推理复杂信息时大幅提高问答性能。
项目地址:https://github.com/microsoft/graphrag
【开源免费】Dify是最早一批实现RAG,Agent,模型管理等一站式AI开发的工具平台,并且项目方一直持续维护。其中在任务编排方面相对领先对手,可以帮助研发实现像字节扣子那样的功能。
项目地址:https://github.com/langgenius/dify
【开源免费】RAGFlow是和Dify类似的开源项目,该项目在大文件解析方面做的更出色,拓展编排方面相对弱一些。
项目地址:https://github.com/infiniflow/ragflow/tree/main
【开源免费】phidata是一个可以实现将数据转化成向量存储,并通过AI实现RAG功能的项目
项目地址:https://github.com/phidatahq/phidata
【开源免费】TaskingAI 是一个提供RAG,Agent,大模型管理等AI项目开发的工具平台,比LangChain更强大的中间件AI平台工具。
项目地址:https://github.com/TaskingAI/TaskingAI
【开源免费】MindSearch是一个模仿人类思考方式的AI搜索引擎框架,其性能可与 Perplexity和ChatGPT-Web相媲美。
项目地址:https://github.com/InternLM/MindSearch
在线使用:https://mindsearch.openxlab.org.cn/
【开源免费】Morphic是一个由AI驱动的搜索引擎。该项目开源免费,搜索结果包含文本,图片,视频等各种AI搜索所需要的必备功能。相对于其他开源AI搜索项目,测试搜索结果最好。
项目地址:https://github.com/miurla/morphic/tree/main
在线使用:https://www.morphic.sh/